EtherCATネットワークの構成#
ESIファイルの配置#
EtherCAT対応サブデバイスを認識するには、ESI(EtherCAT Sub-device Information)を、次のTwinCAT XAE(開発環境)のインストールされたPCの所定のフォルダへ配置する必要があります。
ファイルをサブデバイスメーカからダウンロードしましたら、こちらへ展開してください。ファイルは再帰的に検索されますので、サブフォルダを作成いただいても構いません。
- Build 4024まで
C:\TwinCAT\3.1\Config\Io\EtherCAT
- Build 4026以後
C:\Program Files (x86)\Beckhoff\TwinCAT\3.1\Config\Io\EtherCAT
ここに格納するファイルで、Beckhoff製のIOターミナルについてはTwinCAT XAEをインストールした時点で同梱されています。ただ、下記のサイトには別途最新がダウンロードできるようになっていますので、ダウンロードした zip ファイルを解凍して、上記フォルダパスへ展開して上書きしていただく事で最新の状態となります。
Beckhoff製 EtherCAT サブデバイスのESIファイルのダウンロード
ESIファイルを配置しましたら、次節以後の実際のネットワークをスキャンするか、手動で登録した機器を配置する設定を行ってください。
ネットワークのスキャン#
すでにEtherCATの通信経路が構成されている場合は、次のメニューからEtherCATの通信経路のSCANを行い、その結果を一覧させることができます。
詳細な手順はこちらのドキュメントをご覧ください。
Tip
EtherCATとして利用するEthernetポートの選択にご注意ください
多くのIPCには複数のEthernetポートを備えていますが、EtherCATとしてお使いいただく場合、ポートによってサイクルタイムの制限があります。たとえば、C6025は3つのEthernetポートがありますが、次の参考リンクの説明にあるとおり、Intel® i210を搭載したX103, LAN2; X104, LAN3は1ms以下のサイクルタイムに使用できますが、Intel® i219を搭載したX102, LAN1は1msより大きなサイクルタイムのみでお使いいただけます。
事前に各機種のマニュアルをご覧いただき、最適なEthernetポートを選んでEtherCATネットワークを接続してください。また、リアルタイムネットワークとして利用いただくことを前提としたフィールドバスは、EtherCATの他にEtherNet/IPやProfinet、またTF6311によるソケット通信などがございます。同様のサイクルタイム制限となりますのでご留意ください。
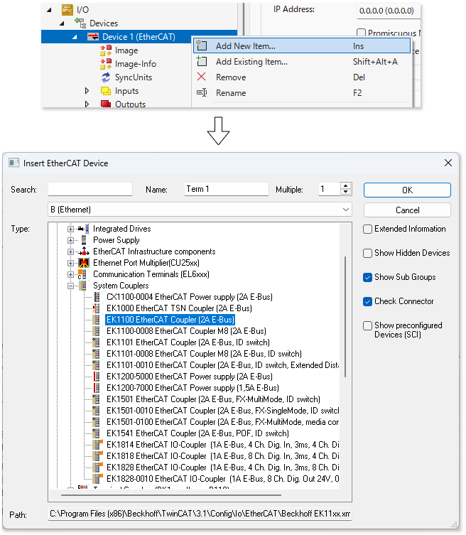
手動で構成する#
まだ実物が無い状態で、設計上のEtherCATネットワークを構成するには次の手順に従ってください。
I/O-DevicesツリーからコンテキストメニューでAdd New Item...を選択し、EtherCAT Masterを選んでOKボタンを押します。

EtherCATメインデバイスとするネットワークインターフェースカードを指定します。
EtherCAT メインデバイスの、Adapterタブにある
Searchボタンを押して現れるネットワークインターフェースを選択してください。

Virtual Device Namesにチェックを入れます。これによりネットワークカードのMACアドレスではなく、ネットワークインターフェース名を基にインターフェースの割り当てが行われます。同じタイプのIPCであればネットワークアダプタ名称が同じですのでターゲットIPC毎にネットワークカードを指定しなおす必要がなくなります。
最初に接続されるターミナルがカプラーの場合、System Couplersのツリーから型番を選びます。

Insertを選ぶと選択したターミナルの前段に、Addを選ぶと後段に指定したターミナルが追加されます。

